Did you contact support with an SAP error message and were asked to send the error log or perform a consistency check?
Learn how to proceed in these cases in the following.
Creating an error log (short dump)
To analyze a runtime error, the AEB Support needs the long text of the runtime error from transaction ST22 from you.
- Start transaction ST22 and open the corresponding dump.
- In the menu, select the function “System – List – Save – Local file”.
- Save the dump as HTM file and send it to AEB Support.
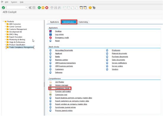
Performing a consistency check and verifying the build status
You can use the consistency check to display the build status of your AEB add-ons for SAP. Proceed as follows:
- Start via the call: /n/aeb/cp
- Select the product and go to the Administration sheet – Consistency check.
- Send the result to AEB.
- You can also execute the transaction /n/AEB/CONSISTENCY directly.
Performing a connection test
In case of connection problems to AEB engines, you can perform a connection test via the AEB cockpit.
Proceed as follows:
- Start via the call: /n/aeb/cp
- Select the product and go to the Administration sheet – Connection test.
- Select the product and the connection (for product “AA”, the module “DE” has to be selected additionally, for “AES” “-” is required as module):
- Select the line with the incorrect (red) status and click the “Result” button. A message with a description of the problem is displayed. Send the content of this message to AEB.
Comments
Please sign in to leave a comment.